安付捷系统内配置渠道及使用公共配置说明文档
请按以下步骤进行渠道配置及使用(个别渠道可能会有所不同,对应渠道文档中会有说明)
0.修改系统存储配置(如已修改请忽略)
- 打开配置页面

- 阿里云oss配置详见配置文档:存储配置

1. 系统内服务商渠道参数配置(如何获取请联系三方支付公司)
- 登录运营平台-打开服务商列表-右侧操作<更多>-支付配置-选择对应的三方支付公司渠道

- 下拉到底部,此时默认展开为参数配置。
- <备注>下方参数配置为系统内使用渠道所必须的参数,请根据对应渠道文档/支付公司下发的参数进行配置(配置中可能会包含系统内自定义的参数,详见对应渠道文档说明/咨询安付捷技术人员);
- <备注>以上状态参数等为系统内参数配置;
- 状态:渠道可用状态
- 结算周期(自然日):支付订单的结算周期(设置为 0 表示实时结算;设置为 -1 不计算分润)
- 是否开启进件:渠道进件功能是否开启(以实际情况为准,源码是否支持,或自行拓展对接,或自行对接渠道)
- 是否开启提现:一般指渠道侧商户未结算的金额(渠道商户钱包金额)的提现功能(以实际情况为准-说明同上)
- 是否开启对账:渠道测与本系统的对账功能(以实际情况为准-说明同上)
- 选择使用的oauth2条目:使用的默认oauth2配置条目配置
(oauth2疑问详见问题文档<服务商oauth2配置是干嘛的?>:问题文档

以上参数配置完成后请不要关闭此页面,点击<费率配置>项,打开系统内支付方式费率配置
- 此项配置说明:
- 此页展示的支付方式为当前渠道已对接且支持的支付方式(初始channel.sql中执行默认的支付方式,请勿自行在支付配置页中擅自修改勾选支付方式!!!<需要渠道接口支持/源码对接的呀!我亲爱的运营小可爱~>)
- 关于费率填写:
- 此页费率填写值应为与三方支付公司签订的支付费率,如:支付宝/微信签订费率为 0.25%,此页微信/支付宝支付方式统一填写0.25%即可。
- 银联/云闪付支付方式需填写为银联阶梯费率模式(如有不同渠道文档中会有特别说明)

- 此项配置说明:
支付宝/微信单笔费率配置

银联阶梯费率配置(如渠道仅一个银联费率,则配置一样的费率值即可)

配置完毕保存后可关闭此页面进行后续配置
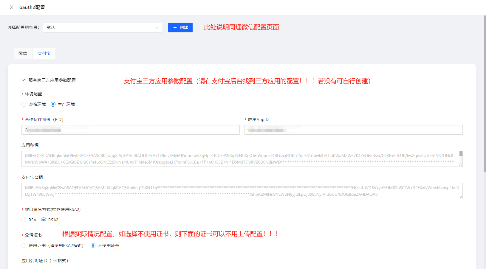
2.配置服务商oauth2参数配置(如仅测试支付,不进行支付宝/微信公众号、小程序支付的可跳过该步骤,后续正式必须配置)
- 打开服务商列表oauth2配置页

- 微信oauth2配置页说明

- 支付宝oauth2配置页说明
- 如何创建三方应用/如何获取APPID:支付宝文档


- 完成以上oauth2配置后可关闭退出此页面
3.代理侧参数配置(若不含代理模块或特约商户直属服务商,请跳过此步骤!)
普通商户与特约商户的区别请翻阅问题文档:问题文档
点击图示费率配置

- 点击对应的渠道,展开代理商参数配置页,开启对应开关,选择对应的oauth2配置条目

- 配置保存后点击上方费率配置项,进行代理商费率配置(单笔费配置和银联阶梯配置,不再赘述)

- 上述配置完成保存后,可关闭此页进行后续操作
4.新建商户/自注册商户
- 打开商户列表-点击新建


- 商户创建将默认创建商户默认应用&门店等信息,如不想配置在默认应用可自行去新建
5.发起商户进件
- 到商户管理页下发起商户进件

- 发起进件页面说明

- 进入到渠道进件信息页面,按提示填写对应资料

- 按需填写商户入驻费率信息(此为运营端示例,代理/商户请自行尝试,费率展示效果不同),单笔及银联阶梯说明不再赘述

- 资料填写完成确认无误后,点击发起进件

- 等待渠道侧审核/进行签约(不同渠道规则不同,以下以渠道侧进件较为方便的方式进行说明,个别渠道请参考文档或实际情况进行)

如为一直为审核中,可检查发起进件填写的手机/邮箱是否有短信/邮件通知需要进行签约,若没有则可进行等待或咨询三方支付公司
用户手机签约完毕后,进件列表状态变更为<进件成功>

注意:关键配置请注意检查,影响支付配置及实际下单!!!
- 此时若进件发起时勾选了自动配置到应用,那么商户应用参数已自动配置完成。无需操作!!!
- 若未勾选自动配置,则需手动进行配置参数!!!
- 手动配置参数请点击进击列表中操作-更多-参数配置-选择应用-一键配置-微信参数配置以及后续打开该应用支付配置,详见文档:支付配置
- 打开<签约开通>页面此时需入网用户法人主体手机扫码(微信/支付宝实名认证)过程,完成此步骤后方可进行支付

6.商户入驻完成,支付测试
- 检查运营后台域名配置是否修改,如未修改请先修改域名
- 注意支付域名需对外放开

- 辅助终端报备(以渠道实际情况为准,文档要求则配置)
- 使用场景说明,如渠道侧要求支付必须含有终端报备信息,则此流程必须操作,以用于支付时上送渠道报备成功后的设备信息
- 为什么要终端报备?三方支付公司应《259号文》要求
- 地图信息不显示?请先在<系统设置>中配置高德地图参数
- 列表默认设备状态 说明:商户下默认仅有一个默认辅助终端设备,下单会使用该设备信息
- 若商户使用渠道含需终端报备的渠道,请将默认设备开启,否则下单时无法携带报备的终端号,而导致下单失败



- 登录商户后台-商户中心-支付测试
- 此处以条码支付方式为例,
- 若选择公众号/小程序,请部署至线上/测试服务器,将运营平台系统配置中支付域名替换为解析后的二级域名如:https://pay.jeepay.com, 且配置微信/支付宝的授权域名&支付授权目录。
对应扫码页面错误可查看问题文档:问题文档
- 若选择公众号/小程序,请部署至线上/测试服务器,将运营平台系统配置中支付域名替换为解析后的二级域名如:https://pay.jeepay.com, 且配置微信/支付宝的授权域名&支付授权目录。
- 此处以条码支付方式为例,

点击下方<立即支付>按钮,发起支付(默认金额0.01元,可自行修改金额)
打开你的微信/支付宝,打开收付款页面,看到那个二维码+条码页面,手指点一下,会展示出条码下边+一串数字,把数字输入到输入框中(有扫码枪/扫码盒的同学可以使用扫码设备,扫码设备会自动回车触发<确认支付>),然后点击<确认支付>按钮调起支付。

- 看到以下信息,说明支付通道已经请求通了。如有其他报错提示,查看服务端(payment)日志,进行排查。(其他支付方式请自行探索)

文档更新时间: 2026-02 作者:LK